無料ダウンロード 申請フロー 242304-申請フロー図
申請のワークフローでよくある設定例を紹介します。 差し戻しや却下のある申請 差し戻しや却下を含む申請の例です。 業務の流れ: ステータスとプロセスの一覧表: ステータス 申請前、申請中、差し戻し、却下、承認済;押印申請フローを電子化することで事務作業などの業務負担を減らすことが可能。 クラウドワークフローXpoint Cloud (エクスポイントクラウド) は売上につながる仕事をするための時間を創出します。研究機関事務代表者向け操作マニュアル 7.変更申請編 1 7 変更申請編 ※ 配分機関が受理前まで可能 採択後の課題の内容(研究経費又は研究組織)に変更がある場合に申請を行います。 変更申請とは 変更申請のフロー 研究機関 配分機関 変更申請の作成
1 申請フローを作成しよう
申請フロー図
申請フロー図-確認申請のフロー 説明書の提出 適合性判定審査 消防同意 判定結果 最終審査 特定行政庁 建築主事 申請書類の受理時チェックこの記事の内容 次の Dynamics 365 アプリに適用 Human Resources Dynamics 365 Human Resources でワークフローを作成して、休暇および欠勤申請を一貫して管理します。



申請 承認ワークフローシステムとは 申請 承認フローシステムを低コスト管理する方法
申請・承認フローとは? 申請・承認フローとは、業務を行う際に許可を取りたい人が申請を行い、許可する人が承認をする一連の流れのことを指します。 例えば、「社内の重要なサーバーにアクセスする際に、権限を持っている管理者に申請を行い、承認をもらうことで初めてアクセスできる。 」 などの一連の流れを申請・承認フローといいます。 Password ManagerワークフローのCreate!Webフロー TOP 機能 機能一覧承認ルート設定 承認ルート設定 ルート編集機能 承認ルートはルート編集機能で管理します。 承認者や条件分岐のアイコンを配置し、申請者を始点にルートラインで結ぶことでルートを作成します。許可申請書作成 道路占用 申請受付 道路占用申請 受理・審査・承認 道路管理者あて道路 占用許可申請書作成 お客様 排水設備確認通知書(はがき)を郵送※申請審査合格日から5営業日内 排水設備工事は当該通知書の到着をもって 可 占用申請承認 道路占用許可
国土地理院において審査します。 審査にかかる期間は、申請書が到着してから 7日から14日 (土日祝日及び年末年始を除く。 )程度を要します。 この期間に、不備の訂正や必要な資料を求める場合の期間は含みません。 なお、 有償により承認 されるものについては、申請される前に 審査係にお問い合わせ ください。 また、インターネット申請については申請フロー 「企業主導型 保育事業助成金」についての申請フローについて説明いたします。 申請企業様 申請企業様にて実施頂く項目です 実施機関 実施機関(公益財団法人 児童育成協会)にて実施する項目です 整備費 ・ 運営費 で、若干申請方法が異なりますので、ご注意ください。 1.フローの概要 この手順に沿ってフローを作成すると、下記のような承認フローを作成することが可能です! 1.SharePoint のリストにアイテムを追加すると、自動でフローが開始される 2.申請者の上長に承認を要求する 3.承認結果がリストに更新さ
開発指導要綱及び開発許可申請 フロー図 実働 日数 建築確認申請・開発指導要綱 確認申請書の提出 7日 確認申請書の受取 開発指導要綱 工事完了届 の提出 7日 開発指導要綱検査 寄附書類の提出 7日 検査済証の受取 注 意 3.主な各種申請書(*1)には 711 申請する ¶ 申請一覧画面から案件の申請をします。 「サイトマップ」→「ワークフロー」→「申請」をクリックします。 申請基準日を指定します。 指定した日付時点のフロー情報で申請します。 申請基準日については、下部の説明を確認して記入要領 申請フロー ①協力会社記入欄です。 社印を必ずご捺印ください。社印の無い申請書は受理できません。 ②協力会社記入欄です。 ・「氏名」欄には証紙貼付対象者の氏名をご記入くださ



Nice Web申請システム 近畿地方整備局指定検査機関 株式会社近確機構



申請フローの設定 ヘルプセンター Board
申請フォーム作成の流れ 申請フォームを作成する前に、次の内容を整理しメモとして書き出しておくと、スムーズに作業できます。 すでに上記の内容を準備している場合は、Step 5からスタートしてください。 申請内容のパターンを洗い出し、整理します。 作成するパターンを決め、申請フォームに必要な項目を洗い出します。 出来上がりの項目の並びをイメージパナソニックのワークフローシステム「Global Flow」は、出張費・交通費・立替精算などの経費申請から稟議書の回覧まで 多岐に渡る社内申請業務を電子決裁化することで承認経路を見える化 し、 ビジネス意思決定のスピードアップを実現 します。 また、「申請・承認・保管」までを一元管理ワークフロー サンプル書式一覧 総務関連 一般届出書 単身赴任申請書 住所届 住所変更届1 住所変更届2 住所変更届3 氏名変更届



くまもとメディカルネットワーク 参加者カード 紛失 再発行運用フロー くまもとメディカルネットワーク



申請フローと提出書類 ガラスワンダーランド 日本板硝子
道路占用許可申請のフロー 四條畷警察署 申請者 四條畷市建設課 ① 申請 2部 ② 提出 2部 ④ 申請 2部 ③ 受領 2部 内容審査 回答書作成 ⑤ 受領 1部 ⑥ 提出 1部 道路使用許可 ⑦ 受領 1部経費の事前申請フロー を 浸透 させたい! 経費管理のためにも徹底したい事前申請。 「急いでるのに面倒!」と苦情を言われたり、 時には事前申請が必要な経費もあることを知らず、自腹を切る社員も。詳細は フォーム一覧 移動 を参照ください。 申請フォーム一覧画面で表示される申請フォーム名は コンテンツ管理 ワークフローで設定した 申請フォーム名 です。 表示方法 └ 「申請フォームを開く」ボタンを使用する 申請フォームを開く



Create Webフロー ワークフロー の製品詳細 Itトレンド



購買申請 承認ワークフロー 資材購買システム J Procure Jfeシステムズ株式会社
Construction Industry Information Center 電子申請業務フロー(案) 令和 3 年3月3日 1 資料4ブラウザで申請画面 (Microsoft Forms) を開き、申請内容を記入して送信します。 申請があると Planner には自動で申請を確認、承認するタスクが追加されます。申請フロー 認証制度 ツアーオペレーター品質認証制度 ツアーオペレーター品質認証審査の申請手順および申請から結果通知までの流れをご説明します。 申請受付期間、申請フロー図をご確認ください。 更新に関しましては 申請フロー(更新) をご



アルミホイールのvia登録



申請承認フローはどのように設定しますか King Of Time オンラインヘルプ
申請・請求手続の流れ(概要フロー図のA) この制度により救済給付を受ける場合には、 日本国内においてアスベスト (石綿)を吸入することにより指定疾病にかかった者又はかかって死亡した者の遺族である旨の認定を、機構から受ける必要 があります新築(共同建て) フラット35申請フロー 中古一戸建て マンション、フラット35申請フロー 注意 フラット35Sの基準に適合することが確認できる既存住宅の建設住宅性能評価書、新築時の建設住宅性能評価書等により、物件調査の申請を行い、フラット



Appswf Connector 複雑な申請 承認フローに簡単に対応できるワークフローの決定版 株式会社オプロ Appexchange



B2bパートナー証明書 発行 申請フロー



Kintone キントーン でワークフロー 申請業務 が変わる サイボウズの業務改善プラットフォーム



Bpmサンプルフロー集 自社にあわせた 立替払いの精算と請求書支払業務 セゾン情報システムズ



建築確認検査フロー 株式会社ぎふ建築住宅センター



Sbc 株式会社 湘南建築センターwebサイト 業務案内 建築確認 検査業務



勤怠管理システムのオプション機能 エムズ クリエイティブ



建築確認申請 技術紹介 トーヨーマテラン



Create Webフロー 応用技術株式会社



助成金交付申請フロー図 可児市



段階承認フローシステム Kyokadasu キョカダス サービス一覧 株式会社セラフ



パズル感覚でかんたん経路設計ワークフロー コラボフロー 連携サービス ピー シー エー株式会社



申請 承認ワークフローシステムとは 申請 承認フローシステムを低コスト管理する方法



ワークフローサンプル 急ぎで回すデータセンター入館申請フロー



汎用ワークフローで稟議や押印申請 承認を電子化 テレワークにも最適 楽楽精算



入社手続申請 制服 Pc支給申請 ワークフローはコラボフロー



豊富なテンプレートを使って業務フローを秒速で作ろう Gluegent Blog



駒澤大学がdx推進のためにコラボフロー導入 1万超の申請書類をデジタル化しテレワーク促進を計画 株式会社コラボスタイルのプレスリリース



稟議フロー Questetra Support



オンライン申請手順 個人番号カード交付申請



申請 承認フォームの作成 機能 ワークフローのcreate Webフロー



Appswf Connector 複雑な申請 承認フローに簡単に対応できるワークフローの決定版 株式会社オプロ Appexchange



1



年間数千万円のコスト削減効果 事例で知るワークフローツール It導入完全ガイド 1 3 ページ キーマンズネット



Power Automate Ms Flow の使い方事例 有給申請を自動化しよう フォームズのブログ



物品管理システムにワークフローを 物品管理を支援するconvi Base コンビベース



ワークフローサンプル 振替か有給か忌引かは分からないが とにかく休暇の申請



水道施設管理技士制度のご案内



It部門が教える 今さら聞けないワークフローシステムの知識と導入の流れ



会計freee ワークフローに申請内容を共有できる機能を追加 プレスリリース Corp Freee Co Jp



経費精算システムの対象申請業務と業務フロー 経費精算システムの基礎知識と比較表



報償金交付申請フロー図 可児市



出張申請フロー Questetra Support



ワークフローシステムサービス Pfu



段階承認フローシステム Kyokadasu キョカダス サービス一覧 株式会社セラフ



ダイレクトメンバーアロケーション申請フロー Jpnic



稟議申請ソリューション Bpmソフトウェアbp Director



4 1 6 承認までの流れ



経費管理 機能一覧 クラウド型erpパッケージ Zac 株式会社オロ



勤怠管理システムのオプション機能 エムズ クリエイティブ



承認機能オプション ふくろう販売標準版対応 ふくろう販売管理システム



給水装置及び排水設備の工事申請方法 志免町ホームページ



1 3 8 フローによる申請 承認業務の実行 Jp1 It Desktop Management 2 Asset Console 導入ガイド



15を超えるアドレスの割り振り申請フロー Jpnic



Bpmサンプルフロー集 組織構造が変化しても大丈夫な決済稟議フロー セゾン情報システムズ



申請 承認ワークフローシステムとは 申請 承認フローシステムを低コスト管理する方法



1 申請フローを作成しよう



測量会社の北斗エンジニアリング 大阪 京都 開発申請 開発許可申請 市街化区域



申請 手続きフロー It導入補助金



許可申請手続きのフロー 河川 国土交通省近畿地方整備局



東建コーポレーション サービス付き高齢者向け住宅 申請フロー



Jadca 申請から認定までのフロー



学内サーバー プリンター管理者用マニュアル 002



申請フローの設定 ヘルプセンター Board



4 1 6 承認までの流れ



コラボフロー Kintone キントーン 拡張機能 サイボウズの業務改善プラットフォーム



倫理 医療監査委員会案件申請フロー図 人と 地域と つながる医療 Ntt東日本 関東病院



B1vnbeueuveznm



サーバ証明書申請フロー



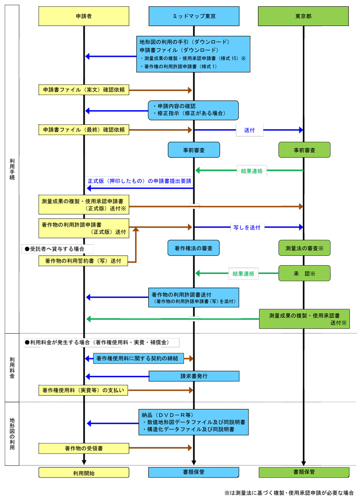
民間企業のお客様 利用手続 ミッドマップ東京



多段階での承認が可能になりました サービス改善の取り組み クラウド勤怠管理システム Akashi



Ascii Jp Slackのワークフロービルダーで残業申請フローを作成する



1



みずほリサーチ テクノロジーズ ワークフロー統合管理ソリューション Systemaflow システマフロー 概要



Receipt Postのフロー概要について



スピーディ セキュアな給付金申請 スパイラル ディベロッパーズサイト パイプドビッツ



申請フロー



経費の事前申請フローを浸透させたい 楽楽精算



Create Webフロー ディーアイエスサービス ソリューション株式会社



医療機器センター 認証事業部



Kintoneとコラボフローでリッチなワークフロー環境を作る キントマニア Kintone活用ブログ



申請手続 標準印刷認証 Japan Color認証制度



審査申請フロー 研究支援 聖路加国際大学 研究センター



外国人を招聘する場合 在留資格認定証明書交付申請 日本 米国ビザ申請代行 行政書士法人ims



申請フローと提出書類 ガラスワンダーランド 日本板硝子



Appswf Connector 複雑な申請 承認フローに簡単に対応できるワークフローの決定版 株式会社オプロ Appexchange



寄付申請フロー 寄付をしたい方 芸術 文化支援サイト かるふぁん Fund For Culture



マスタ登録支援pack 株式会社ntc



1



建築確認検査フロー 株式会社ぎふ建築住宅センター



各種申請業務での活用例 Bpmソフトウェアbp Director



建設住宅性能評価申請とフロー 住宅性能評価 株式会社都市居住評価センター Uhec



道路占用許可申請手続について



Microsoft Teams Flow ペーパーレス申請ワークフロー 今すぐ使える実践テンプレートつき



Oracle Integration Process で簡単なワークフローを作成してみよう 1 初級編 Oracle Tech



1



低炭素建築物認定制度 3 申請フロー Ykk Ap株式会社



働き方改革の第一歩 場所と時間にとらわれない申請 承認業務を実現するには Itmedia ビジネスオンライン



書換登録申請フロー 商標



上司とその上司に稟議を回す業務フロー図の書き方2 ワークフローサンプル



申請 承認フローを作成します 古松



申請承認フローはどのように設定しますか King Of Time オンラインヘルプ



申請 機能 ワークフローのcreate Webフロー



申請フローと提出書類 ガラスワンダーランド 日本板硝子



Sla申請対応フロー Questetra Support



Bpmサンプルフロー集 有給休暇の取得申請業務をbpm化し さらに有給残日数も自動通知する セゾン情報システムズ

コメント
コメントを投稿